Cara Mendisable magic_quotes_gpc
Rizky 14 September 2013
Joomla merupakan salah satu CMS yang paling banyak diminati oleh para blogger. Selain mudah dan gratis, joomla juga memiliki berbagai fitur yang menarik dan lengkap. Akan tetapi, bukan berarti joomla bebas dari error. Terkadang pengguna joomla menemui pesan error your host need to disable mgic_quotes_gpc to run this version of joomla pada halaman login joomla. Biasanya ini terjadi pada joomla versi 3. Jika error tersebut muncul, silahkan disable magic_quotes_gpc pada joomla dengan cara berikut.

Disable service magic_quotes_gpc
Untuk mendisable service magic_quotes_gpc dapat melalui file php.ini dan menambahkan kode di dalam file .htaccess. Berikut cara mendisable service magic_quotes_gpc.
-
Silahkan login ke cpanel anda.
![Login cPanel]()
-
Cari dan pilih menu File Manager pada bagian FILES.
![File Manager]()
-
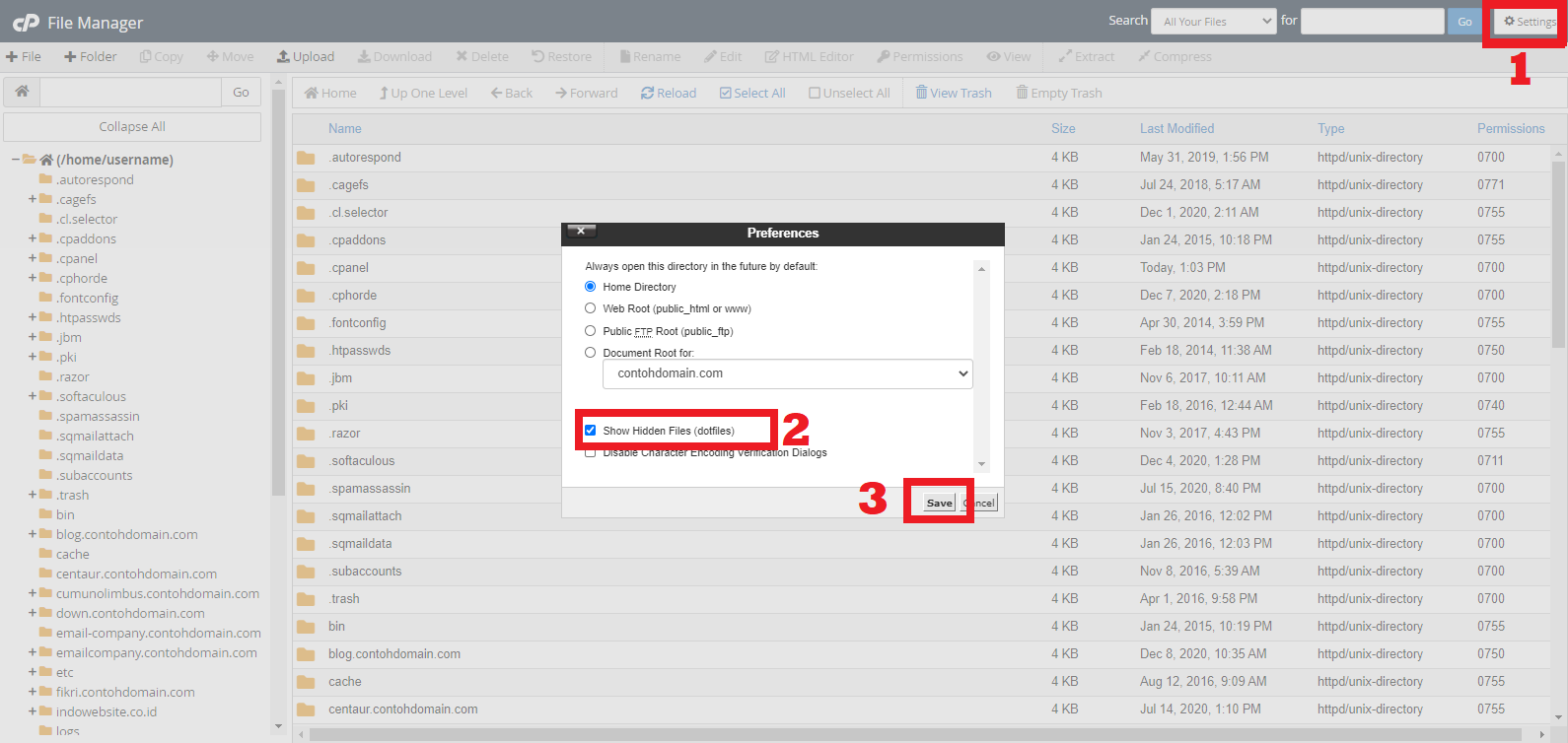
Klik tombol Settings di sebelah kanan atas, kemudian centang Show Hidden Files (dotfiles) dan klik tombol Save. Langkah ini dilakukan untuk menampilkan file yang tersembunyi.
![Show Hidden File]()
-
Buat File php.ini di home.
![Buat file php ini di home]()
Setelah itu masukan script berikut dan klik Save.
magic_quotes_gpc = Off extension=pdo.so extension=pdo_mysql.so -
Buat File php.ini di webroot. Pada contoh ini, webrootnya ada di public_html/joomla.
![Buat file php ini di webroot]()
Setelah itu masukan script berikut dan klik Save.
magic_quotes_gpc = Off -
Selanjutnya adalah menambahkan kode pada file .htaccess, namun anda harus merubah terlebih dahulu file htaccess.txt menjadi .htacess agar dapat berfungsi. Kemudian masukan script berikut setelah itu klik Save.
<IfModule mod_suphp.c> suPHP_ConfigPath /home/myusername/public_html/yourJ3folder <Files php.ini> order allow,deny deny from all </Files> </IfModule><IfModule mod_suphp.c> suPHP_ConfigPath /home/myusername/public_html/yourJ3folder <Files php.ini> order allow,deny deny from all </Files> </IfModule> -
Pastikan file .htaccess tersebut disimpan pada webroot (dalam contoh ini adalah public_html/joomla).
-
Silahkan di cek kembali apakah errornya masih muncul atau sudah normal. Jika masih muncul bisa coba clear cache terlebih dahulu pada web browsernya. Namun jika errornya berubah menjadi 500 Internal Server Error, silahkan bisa di lihat cara mengatasi permasalahan 500 Internal Server Error.
Demikianlah cara mendisable service magic_quotes_gpc.
Jika ada pertanyaan tentang artikel Cara Disable magic_quotes_gpc pada Joomla, silahkan hubungi staf Indowebsite.





